Skip to content
Skip to content
Home
Categories
Hyperion
Essbase
Planning
HFM
HPCM
FDM
Workspace
Shared Services
Smart View
Oracle
DRM
ODI
SQL
Installation
New Features
Tools & Utilities
Life Style
Authors
Disclaimer
Search for:
Search
Home
Hyperion
Essbase
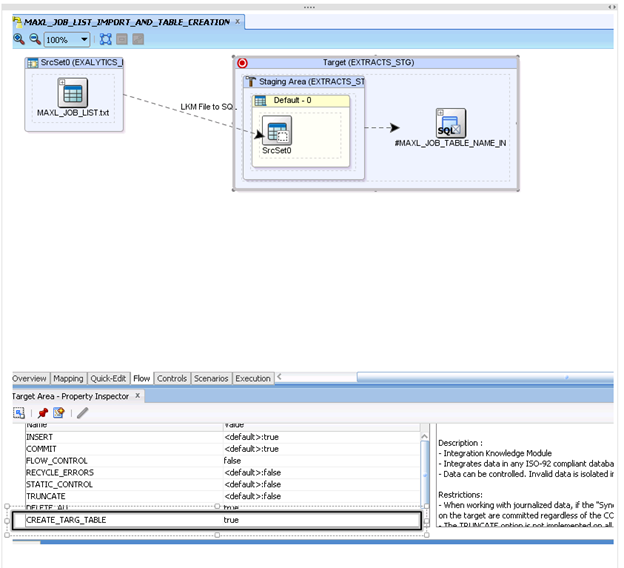
Real World Case Example for ODI Yellow Interface (w/ Dynamic Source and Target)
040315_1752_RealWorldCa8.png
« Real World Case Example for ODI Yellow Interface (w/ Dynamic Source and Target)
040315_1752_RealWorldCa8.png
Pete Strayer
April 3, 2015 - 10:52 AM
April 3, 2015
Full size is
624 × 568
pixels
Bookmark
.
Previous image
Next image
Leave a Reply
Cancel reply